|
买入价差指标介绍
点差是黄牛和日间交易者为了持续盈利而应该克服的主要交易成本。 什么是卖价差指标? 卖价差价指标是一个简单的指标,显示卖价和买价,以及两者之间的价差。 该指标在图表的右上角显示卖价、买价和价差。
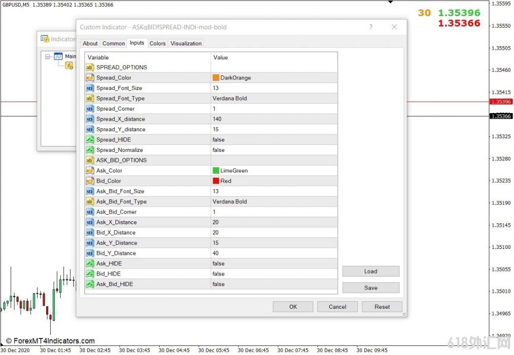
卖出价差指标如何工作? Ask Bid Spread Indicator 简单地使用来自经纪人服务器的价格馈送。这将包括卖价和买价。然后指标计算两者之间的差异并将其转换为点值。这种差异将显示为卖价和买价水平之间的价差。 如何使用 MT4 的卖出价差指标 卖价差价指标在其指标设置中有几个选项。但是,这些选项中的大多数都是美观的。 它允许交易者使用“卖价颜色”、“买价颜色”和“价差颜色”选项修改显示的卖价、买价和价差数字的颜色。 它还允许用户使用“Spread Font Size”、“Spread Font Type”、“Ask Bid Font Size”和“Ask Bid Font Type”选项来更改显示值的字体大小和字体类型。 它还允许用户使用“Spread Corner”和“Ask Bid Corner”选项更改值将显示在图表的哪个角落。 它还使用“Spread Hide”、“Ask Hide”、“Bid Hide”和“Ask Bid Hide”选项打开和关闭值的显示。 最后,它还允许用户使用“Spread Normalize”选项以点数或点数显示点差值。将此选项切换为“true”会将值转换为许多交易者更熟悉的点数。
对于长期摇摆交易者来说,这种类型的指标似乎并不重要,因为与黄牛和日间交易者相比,他们通常的目标是获得更高的点值收益。对于摇摆交易者来说,交易的点差通常非常小。 然而,点差值对于黄牛和日间交易者来说非常重要。这是因为交易者必须注意他们的交易成本,这通常基于点差。对于某些经纪人,这将包括佣金。 要计算交易成本的点差部分,交易者只需查看点或点的点差值。然后,这个值应该乘以 2,因为交易者在打开和关闭交易时会产生点差成本。 例如,在下图中,点差为 2.9 点。这意味着开启和关闭交易的点差成本总计约为 5.4 个点。如果作为黄牛或日内交易者,您认为您的交易可以赚取明显超过 5.4 个点的收益,那么该交易将具有成本效益,但如果不是,那么这些成本会慢慢吞噬您的收益。
结论 卖出价差指标对某些交易者来说似乎没有用。 然而,挑剔的黄牛和日内交易者总是会考虑该指标提供的信息,因为它允许他们根据交易成本和潜在利润来评估交易是否值得。 MT4指标下载指示 卖出价差MT4指标 是一个 Metatrader 4 (MT4) 指标,该技术指标的本质是转换累积的历史数据。卖出价差MT4指标 提供了一个机会来检测价格动态中肉眼不可见的各种特性和模式。 根据这些信息,交易者可以假设进一步的价格变动并相应地调整他们的策略。 MT4安装目录/MQL4/Indicators为指标文件夹(放置mq4和ex4指标) MT4安装目录/templates 为模板文件夹(放置tpl模板文件) 然后重新启动MT4平台,你的技术指标或者模板也就安装完毕了。 外汇资源(包括不限于外汇ea,指标,交易系统)均来自国外网站,我们仅对本次资源做了部分汉化介绍、使用说明,我们不是这些资源的作者,你可以在本网购买折扣的资源。 投资有风险。世界上没有100%准确的交易系统,任何优秀的交易系统也存在周期性的缺陷问题,多一份参考信号 就等于多了一份指导建议,祝愿大家早日成功! |












备案号: